Manuais/Cadastros/Clientes
1.Finalidade
O cadastro de clientes possui informações relevantes para análises em relatórios, além de manter um histórico de vendas e produtos comprados, o que auxilia o setor comercial.
2. Acesso ao Cadastro
O cadastro de clientes pode ser acessado através do menu Cadastros > Clientes:
Ou pelo ícone:
Após clicar em uma das duas opções acima, será exibida a seguinte tela:
2.1. Colunas de visualização:
As colunas visualizadas no cadastro, podem ser personalizadas em Ferramentas > Configuração de Lista de Seleção > Cliente/Fornecedor:
Ao clicar em pesquisar e selecionar a Lista, será exibida a seguinte tela:
A ordem informada na coluna ‘’Nome da coluna’’, é a mesma que será apresentada na tela do cadastro de clientes.
A ordenação pode ser alterada, clique com o botão direito do mouse na linha do grid, após clique em mover para baixo ou para cima. Pode-se também incluir ou excluir colunas exibidas.
A ordenação padrão para exibição do cadastro de clientes, é definida arrastando a linha do grid de “Colunas para listagem de Clientes/Fornecedores” para o grid de ‘’Ordenação dos dados’’:
Exemplo: Ao selecionar a linha Nome, os clientes serão apresentados no cadastro na ordem alfabética por Nome, e no filtro superior virá selecionado na opção Nome por padrão.
No SupraMais temos a opção de escolher os usuários que terão acesso a lista. Pode-se criar listas com disposições diferentes das colunas, para que cada um visualize a informação que for mais relevante.
2.2. Filtros:
Todas as colunas exibidas no cadastro de clientes estão disponíveis para serem utilizadas como filtros, podendo pesquisar clientes que contém a informação digitada, ou que iniciada por ela:
Digite o valor desejado na linha, e clique em Filtrar.
O SupraMais permite filtrar também pela listagem de clientes. Clique na coluna que deseja utilizar de parâmetro de busca, e digite no campo ‘’Localizar’’ o valor desejado:
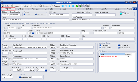
2.3. Cadastro:
Para acessar o cadastro, dê dois cliques no cliente selecionado. Na aba ‘’Cadastro’’, serão exibidas as seguintes informações:
- Código: Gerado automaticamente pelo SupraMais;
- Dt. De Cadastro: Preenchida automaticamente com a data que o cliente foi cadastrado, porém, se necessário, pode ser alterada;
- Pessoa: Informe se o cliente possui CNPJ (Pessoa Jurídica) ou CPF (Pessoa física)
- Inscrição (I.E / P.R): Informe o registro do contribuinte no cadastro do ICMS, mantido pela Receita Estadual. Verifique com o cliente ou no site do SINTEGRA.
- Inscrição Municipal: Informe a identificação do contribuinte no Cadastro Tributário Municipal. Toda empresa que presta serviço deve possuí-la.
- Situação: Dependendo das rotinas executadas no SupraMais, a situação do cadastro pode ser alterada para Pendente, Cadastrado, Bloqueado ou Excluído.
- Nome: Informe o nome da empresa.
- Nome Fantasia: Informe a designação popular da instituição (nome comercial).
- Endereço: Na aba cadastro, estes campos são apenas para visualização. O preenchimento deles é feito na aba Endereços, que será apresentada adiante.
- Classificação 1: Informe em qual grupo ou categoria o cliente se enquadra, dado importante para filtro de relatórios. Clique na mãozinha selecionar. Para cadastrar, acesse o menu: Tabelas > Clientes > Classificações.
- Transportadora: Pode-se definir uma transportadora padrão para o cliente. Clique na mãozinha selecionar. Para cadastrar, acesse o menu: Cadastros > Transportadoras.
- Tipo de Pedido: Informe o tipo de pedido apropriado para as vendas desse cliente. Clique na mãozinha selecionar. Para cadastrar, acesse o menu: Tabelas > Comercial > Tipo de Pedido.
- Condição de Pagamento: Informe a condição de pagamento mais usual do cliente. Clique na mãozinha selecionar. Para cadastrar, acesse o menu: Tabelas > Financeiro > Condições de Pagamento.
- Forma de Cobrança: Informe a forma de cobrança mais usual do cliente. Clique na mãozinha selecionar. Para cadastrar, acesse o menu: Tabelas > Financeiro > Formas de Cobrança.
- Região: Informe a região do cliente para auxiliar na extração de dados em relatórios. Clique na mãozinha selecionar. Para cadastrar, acesse o menu: Tabelas> Clientes> Região.
- Atendente: Preencha esse campo, quando além de um vendedor principal, o cliente também possuir outra pessoa que o atende. Ambos aparecem nas rotinas comerciais, e no caso de comissão, quando configurado, é possível realizar a divisão do valor entre eles. Clique na mãozinha selecionar. Para cadastrar, acesse o menu: Cadastros > Vendedores/Compradores/Atendente.
- Indicador (Prescritor): Caso queira extrair relatórios com a informação de quem indicou o cliente para empresa, preencha esse campo. Clique na mãozinha selecionar. Para cadastrar, acesse o menu: Tabelas> Comercial> Listas de Preços de Produtos.
- Lista de Preços: As listas de preço definem um percentual de acréscimo ou desconto que o cliente terá em cima de todos os produtos selecionados na venda. Clique na mãozinha selecionar. Para cadastrar, acesse o menu: Tabelas> Comercial> Listas de Preços de Produtos.
- Limite de Crédito: Informe o valor que o cliente pode ter de contas em aberto. Quando o valor for atingido, será solicitada permissão para liberar pedido para o cliente. À medida que os documentos forem sendo quitados, o limite vai sendo liberado.
- Tipo de Frete: Selecione o tipo de frete padrão do cliente, CIF, FOB, Terceiros ou Sem Frete. Quando Não Informado, o campo de frete das rotinas comerciais, será marcado com o padrão configurado nos Parâmetros.
- Dt. Desativação: Caso queira desativar o cliente para que ele não apareça para ser selecionado nas rotinas comerciais, preecha a data de desativação. Se precisar reativar, acesse o menu: Ferramentas > Reativação de Itens Desativados.
- Bloqueio: No caso do bloqueio, o cliente continua aparecendo para ser selecionado nas rotinas comerciais, mas ao buscar o cliente, será informado por mensagem: “Cliente Bloqueado” e não permitirá a seleção. Marque a caixinha para bloquear e desmarque para desbloquear.
- Vendedores: Informe os vendedores que podem atender o cliente. É possível realizar um bloqueio, para que apenas o vendedor informado no cadastro, consiga efetuar a venda para esse cliente. Caso o cliente possa ser atendido por qualquer vendedor, não necessita preencher esse campo.
- Adicionar Cadastro: Marque esses campos para clonar o cadastro do cliente para Fornecedor, Transportadora, Concorrente ou Representante, para não precisar preencher novamente nos outros cadastros.
Ao selecionar o cliente nas rotinas comercias do SupraMais, os campos preenchidos no cadastro serão carregados automaticamente, agilizando o processo de venda.
Podemos configurar para que na inclusão de pessoa jurídica, as informações de nome, nome fantasia, endereço e CNAE, sejam buscados diretamente da receita federal. Em Ferramentas> Configuração de Parâmetros> Clientes, marque a opção: “Tentar obtenção dos dados ao digitar o CNPJ”:
No cadastro do cliente, digite o CNPJ e pressione a tecla “Enter’’:
Ao validar o Captcha, as informações pertinentes o CNPJ, serão carregadas da base de dados da Receita Federal:
2.4. Endereços:
Na aba Endereços é possível incluir diversos endereços: principal, de entrega e cobrança:
Preencha o endereço e telefone do cliente, em especial, o campo Localidade/Distrito, que pode ser utilizado para facilitar as rotas de entrega. Caso o Endereço Principal seja igual ao de Entrega ou Cobrança, não é necessário preencher os dois últimos, pois o principal será utilizado automaticamente.
- Principal: Endereço que é apresentado na parte superior da Nota Fiscal:
- Entrega: Endereço que é apresentado no campo complementar da Nota Fiscal. Pode-se cadastrar mais de um endereço de entrega e escolher qual deseja para aquele pedido ou nota fiscal:
- Cobrança: Endereço que é apresentado no Boleto de Cobrança:
2.5. Adicionais:
- Endereço de entrega: Campo somente leitura, para editar, utilize a aba Endereços.
- Visitas/Coletas/Entregas: Caso tenha o módulo CRM habilitado, utilize esses campos para informar a periodicidade de Visitas/Coletas/Entregas do cliente.
- Lucratividade: Informe o percentual de Margem Mínima de Lucro para as vendas realizadas para o cliente, pedidos abaixo da lucratividade mínima, precisam de autorização para serem liberados. Confira mais detalhes no menu: Manuais > Comercial > Lucratividade.
- Matriz/Filial: Informe nesse campo a matriz ou filial da empresa que está cadastrando.
- Mala Direta: Caso o cliente possa receber mala direta enviada pelo SupraMais, selecione esse campo.
2.6. Observações:
Insira na aba Observações, informações importantes que não estejam disponíveis em outros campos do SupraMais:
- Observações: Preencha com informações internas do cliente, apenas quem acessar o cadastro terá acesso a informação contida nesse campo.
- Observação Pedido/Nota Fiscal: Preencha com informações que precisam sair em todas as notas fiscais do cliente, esta irá compor as informações complementares da NF-e.
- Advertência: Utilize para colocar informações pertinentes ao cliente que devem servir como advertência para o usuário. Ao selecionar o cliente nas rotinas comerciais, será apresentado um alerta na tela com a mensagem descrita nesse campo.
2.7. Cobrança:
- Endereço de Cobrança: Campo somente leitura, para editar, utilize a aba Endereços.
- Informações para Cobrança Bancária: As instruções para cobrança bancária são definidas por padrão no menu: Tabelas> Financeiro> Formas de cobrança, na aba configuração do boleto bancário. No caso do cliente em específico, possuir instruções exclusivas, preencha-as nesses campos.
- Conta: Os campos da conta devem ser preenchidos em conjunto com outros campos e parâmetros para acumular o faturamento em um único documento a receber.
- Negativação: Preencha estes campos caso deseje negativar ou positivar o cliente junto ao Sistema Febraban (Serasa). As informações serão transmitidas no ato da geração do arquivo de cobrança (remessa), enviado ao Banco. Lembramos que essa integração deverá ser consultada e disponibilizada pelo banco que fará o serviço de cobrança bancária.
- Plano de Contas: Informe a conta específica do plano de contas para que seja realizada a conciliação da receita de vendas automaticamente.
- Inadimplência: Marque este campo caso deseje excluir o cliente dos relatórios de fluxo de caixa.
- Nº dias de tolerância ao atraso: Informe o número de dias para que aquele cliente seja considerado inadimplente. Após atingir os dias de tolerância, o cliente será automaticamente bloqueado nas rotinas comerciais.
Para ocorrer o bloqueio, deve-se configurar no menu: Ferramentas > Configuração de Parâmetro > Cliente, e selecionar a opção Bloqueio:
O desbloqueio do cliente após a quitação dos débitos, acontece de forma manual pelo usuário, desmarcando a opção Bloqueio no cadastro.
2.8. Fiscal:
Essa aba é utilizada para informar os dados fiscais. As informações serão validadas pela SEFAZ na transmissão da Nota Fiscal. Caso ocorram dúvidas no preenchimento, consulte sua contabilidade:
- CNAE: Caso o cliente tenha o CNAE, informe nesse campo.
- Inscrição SUFRAMA: Empresas que fazem parte da Zona franca de Manaus e possuem essa inscrição, recebem alguns benefícios tributários como: a restituição do ICMS, isenção do IPI, dentre outros. Caso o cliente tenha a Suframa, informe nesse campo.
- Tipo de Órgão: Selecione tipo do órgão do cliente, o mesmo é utilizado em aplicações de isenções da nota fiscal, e cálculo de retenções na quitação do contas a receber.
- Atividade: Informe se o cliente é um consumidor final ou uma revenda. O Consumidor Final, pode ser uma Pessoa Física ou Pessoa Jurídica, que está adquirindo um produto para seu uso/consumo. O cliente classificado como Revenda, também pode ser Pessoa Física ou Pessoa Jurídica, porém, a mercadoria comercializada, está sendo adquirida para compor a fabricação de um novo produto, para ser modificada, ou revendida.
- Indicador I.E: Informe se o cliente é contribuinte, não contribuinte ou isento de inscrição estadual.
- Porte da Empresa e Regime Tributário: São dados complementares, sendo visualizados apenas no cadastro. Caso saiba essas informações, marque os campos correspondentes.
- Prestação de Serviço: Informe como ocorrerá as retenções dos impostos ISSQN e PIS/Cofins/CSLL/INSS/IR ao emitir uma NFS-e.
- Isenções / Benefícios Fiscais: Caso o cliente possua alguma isenção ou benefício, deve ser informada para se faça os devidos ajustes nos campos tributários da nota fiscal. No momento o SupraMais tem as 3 opções abaixo:
- UF-MG e UF-ES: Isenções que são utilizadas na comercialização de medicamentos, se o cliente possuir alguma é necessário selecionar.
- Benefício PIS – COFINS: Esse campo é utilizado para zerar o PIS e COFINS nas operações de venda, prevista Decreto n° 6.426. Estando selecionado, o CST de PIS e COFINS é alterado para 06(zero seis) na emissão da NF-e e NFC-e. Lembrando que para que redução seja efetivada, a marcação deve ser feita no cliente em conjunto no cadastro do produto, na nota fiscal apenas produtos com essa marcação no cadastro terão redução.
2.9. Contatos:
Preencha essa aba para facilitar o contato e envio de e-mails focados a um departamento.
Para cadastrar um setor, acesse o menu: Tabelas > Clientes > Setores.
Determine pelo menos 1 contato principal, pois o mesmo será utilizado em outras rotinas do SupraMais. O contato selecionado como Faturamento, receberá automaticamente as Notas Fiscais transmitidas:
2.10. Documentação:
Utilize a aba Documentação para informar os documentos do cliente que são exigidos pela empresa.
Para cadastrar um documento, acesse o menu: Tabelas > Documentos > Clientes.
Selecione o documento na coluna código, preencha o Número/Código, Data de Emissão e Validade. Pode-se anexar, excluir ou visualizar o arquivo, clicando nos ícones “+”, “x” e “lupa”:
Se necessário, pode-se configurar para que seja realizado as validações de existência e data de validade ao realizar um pedido para o cliente, caso o documento não esteja nos padrões definidos, o pedido ficará pendente, necessitando autorização para liberar.
No grid de Arquivos, pode-se adicionar arquivos avulsos que não compete ao grid de Documentos.
2.11. Filial:
Caso esteja cadastrando a empresa Matriz do cliente, selecione nessa aba as filiais dela:
2.12. Rotas:
Selecione as rotas de entrega ou de visita pertencentes ao cliente. Informação relevante para empresas que utilizam transporte próprio ou fazem visitas ao cliente:
Para cadastrar uma rota, acesse o menu: Logística > Rotas.
2.13. Tabela:
A Lista de Preços, define desconto/acréscimo em cima de todos os itens do pedido, já a Tabela, define preços de venda específicos. Apenas os produtos informados na tabela terão preços diferenciados no pedido do cliente:
Para cadastrar, acesse no meu: Tabelas> Comercial> Tabelas de Preços.
2.14. Campos Livres:
Na aba campos livres, pode-se informar dados que não tiveram outros campos para serem inseridos:
2.15. Follow-Up (Acomp.):
A aba Follow-Up mantêm o histórico das ações executadas no cadastro. O SupraMais insere automaticamente as informações em ordem cronológica:
3. Menus Pop-Up
Ao clicar com o botão direto na área cinza da aba cadastro, será exibido o seguinte menu pop-up:
Nele é possível visualizar a análise de crédito do cliente, pedido, propostas, notas fiscais emitidas, produtos vendidos, mercadorias em comodato ou consignação, em resumo, no menu pop-up, pode-se visualizar o histórico do cliente no SupraMais.
4. Tutorial
Clique no link abaixo e assista o tutorial:

































